Esta entrada explica el proceso de cancelación de depósitos utilizando los servicios del SAT para solicitar y verificar la cancelación del CFDI relacionado con el depósito. El sistema solo interactúa con los servicios del SAT para la cancelación, solicitud y verificación; Frog ajusta automáticamente los saldos internos
Consideraciones:
Para el correcto funcionamiento es necesario configurar un tipo de facturación en la transacción FRCXC_DEPOSITOCAN


Cancelación de depósitos sin relación #
Para acceder al módulo, siga la siguiente ruta dentro del sistema:
Árbol de Procesos → FRL_CXC_DEPOSITOCAN (Lista cancelación de depósitos)

Una vez ingresado nos ubicaremos en la parte superior y daremos clic, en el botón Nuevo

Se desplegara una ventada con el objeto FRR_CXC_DEPÓSITO (Cancelación depósito) , en el cual se podrán registrar los depósitos a cancelar.
Para tener una correcta captura necesitamos cumplir con lo siguientes pasos:
- Verificar que la transacción sea de tipo CAN (Cancelación).
- Capturar la referencia del depósito que se desea cancelar.
- Seleccionar motivo de cancelación correspondiente. Los motivos disponibles son los mismos que se utilizan en la cancelación de facturas:

Para cancelaciones simples sin sustitución, se recomienda usar la clave 02 – Sin relación.

Después de validar la información del depósito a cancelar, haga clic en “Registrar”.

El sistema mostrará el estado 100 (pendiente) en el cual podremos continuar con el proceso de cancelación de nuestro depósito en el sistema.
Nota importante: Para cancelar un complemento por completo, seleccione al dar clic en “Editar” y “Registrar” la opción “Solicitar”.

Posteriormente haga clic en “Editar” y “Registrar”. Seleccione “Validar respuesta” si el complemento cancelable requiere aceptación, o si no la requiere. Al validar el sistema consultará el estado de CFDI ante el SAT.

Si el SAT responde con un CFDI Cancelado/OK, el sistema cambiará automáticamente el estado a 140 (Aceptado SAT). En este estado, al hacer clic en “Editar” y “Registrar”, seleccione la opción “Aplicar”. El sistema cerrará el
movimiento en Frog y creará automáticamente una referencia de depósito por cancelación de dispersión, este será visible en el apartado de Froid depósito disp.

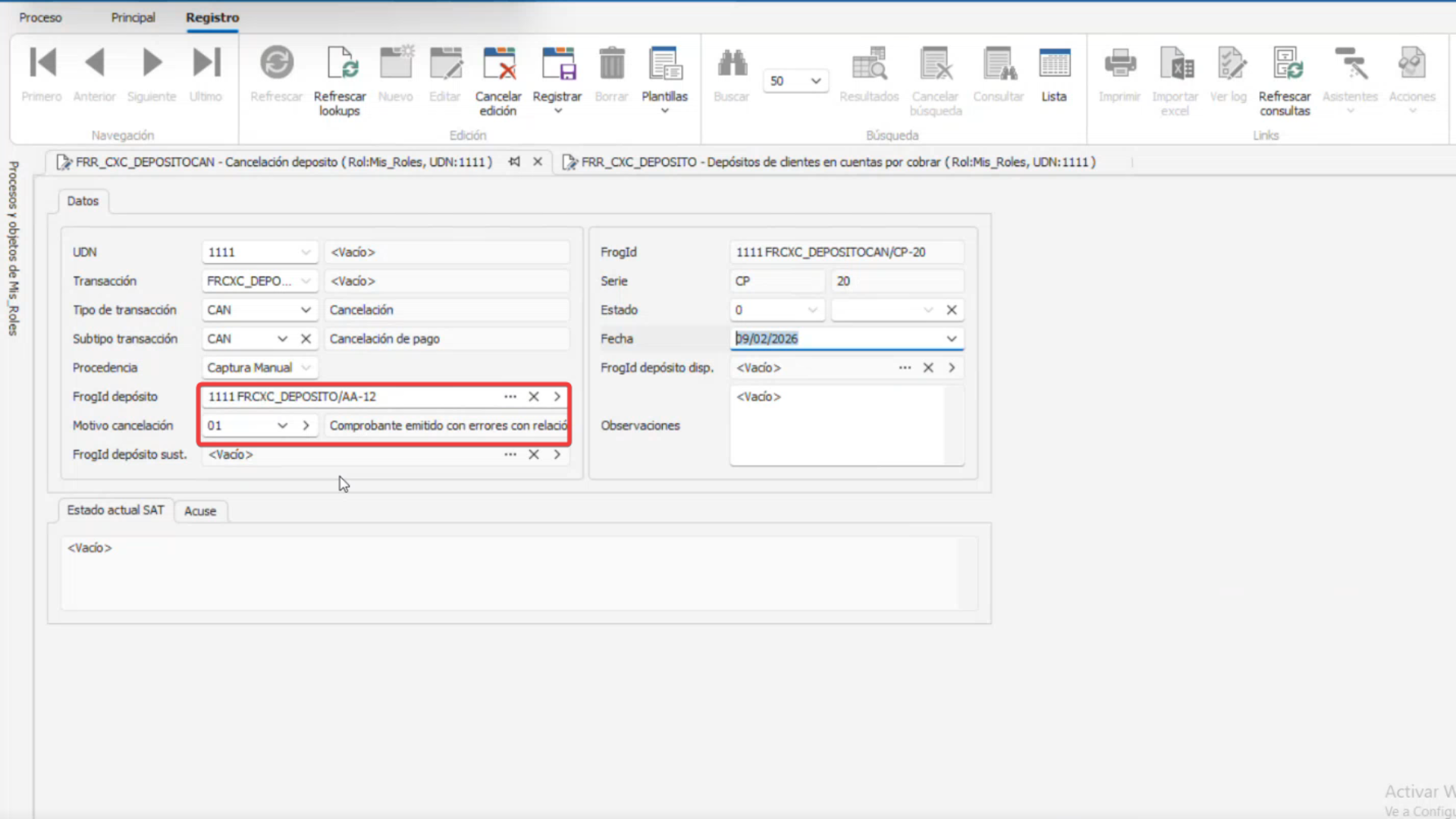
Cancelación por sustitución (Motivo 1) #
Para cancelar un depósito y sustituirlo, el proceso es similar a la creación de un depósito nuevo, pero con las siguientes diferencias:
1.Al crear el nuevo registro, se debe seleccionar la referencia del depósito a cancelar y elegir el motivo de Cancelación “01 – Con relación”.

2.Tras dar clic en “Registrar”, el sistema creará automáticamente un nuevo depósito por sustitución, manteniendo el saldo liquidado pero asociado a la nueva referencia. Luego, se debe dar clic en “Crear Sustitución” y confirmar.

3. Después de crear la referencia de depósito por sustitución, la encontrará en Froid depósito sust.

4. Haga clic en la referencia para acceder al objeto FRR_CXC_DEPOSITO (Depósitos de clientes en cuentas por cobrar), creado automáticamente por el sistema Frog. Verifique que la referencia esté en estado 10 (Pendiente), luego haga clic en “Editar” y “Registrar”, seleccionando la opción “Aplicar documento y crear saldo”

5. Una vez aplicado nuestra sustitución se encontrara en estado 20(Aplicado), nos dirigiremos nuevamente a nuestra referencia de FrogId depósito cancelar

6. Timbrado el CFDI relacionado, se solicita la cancelación, incluyendo la referencia del comprobante sustituto. Para ello, seleccione “Solicitar” al dar clic en “Editar” y “Registrar”, luego haga clic nuevamente en “Editar” y “Registrar” y seleccione “Validar respuesta”.
Si el SAT responde con un CFDI Cancelado/OK, el sistema cambiará automáticamente el estado a 140 (Aceptado SAT). En este estado, al hacer clic en “Editar” y “Registrar”, seleccione la opción “Aplicar”.

Comportamiento por motivo: Para los motivos 02, 03 y 04, el sistema realiza la dispersión/cancelación de dispersión del depósito.
El presente manual establece un marco operativo claro y controlado para la cancelación de depósitos en Frog, definiendo con precisión su alcance funcional y sus límites técnicos frente a los servicios del Servicio de
Administración Tributaria (SAT). A lo largo del documento se puntualiza que el sistema no ejecuta procesos fiscales adicionales, sino que actúa como intermediario en el consumo de los servicios oficiales de cancelación, solicitud y verificación de CFDI, garantizando que la gestión se realice conforme a la normativa vigente.
La estructura paso a paso reduce la probabilidad de errores operativos, ya que delimita claramente cada etapa del flujo: creación del registro, validación del estado del CFDI, solicitud formal de cancelación, verificación de respuesta y aplicación definitiva del movimiento. Esta segmentación permite mantener control sobre el estatus del trámite y asegura trazabilidad tanto fiscal como administrativa dentro del sistema

